WindowsÓòÄÚ»úеÍâµØ¹¥»÷Ç徲ͨ¸æ
Ðû²¼Ê±¼ä 2019-03-06Îó²î±àºÅºÍ¼¶±ð
CVE±àºÅ£ºÔÝÎÞ£¬£¬£¬Î£ÏÕ¼¶±ð£º¸ßΣ£¬£¬£¬ CVSS·ÖÖµ£º¹Ù·½Î´ÆÀ¶¨
Ó°Ïì¹æÄ£
ÊÜÓ°ÏìÈí¼þÒÔ¼°°æ±¾£º
WindowsÓòÇéÐÎ
Îó²î¸ÅÊö
À´×ÔShenanigans LabsµÄÇå¾²Ñо¿Ô±Ðû²¼ÁËÒ»ÖÖʹÓûùÓÚ×ÊÔ´µÄÔ¼ÊøÎ¯ÅÉ(Resource-Based Constrained Delegation)¾ÙÐлĿ¼¹¥»÷µÄ·½·¨£¬£¬£¬¸Ã¹¥»÷·½·¨¿ÉÄܶÔÓòÇéÐÎÔì³ÉÑÏÖØÍþв£¬£¬£¬¹¥»÷ÕßÄܹ»ÁîͨË×µÄÓòÓû§ÒÔÓòÖÎÀíÔ±Éí·Ý»á¼ûÍâµØÅÌËã»úµÄЧÀÍ£¬£¬£¬ÊµÏÖÍâµØÈ¨ÏÞÌáÉý¡£¡£¡£
Îó²îϸ½Ú
Ïà¹ØÅä¾°
ίÅÉ(Delegation)ÊÇÒ»ÖÖÈÃÓû§¿ÉÒÔίÍÐЧÀÍÆ÷´ú±í×Ô¼ºÓëÆäËûЧÀ;ÙÐÐÑéÖ¤µÄ¹¦Ð§£¬£¬£¬Ö÷ÒªÓÃÓÚµ±Ð§ÀÍÐèÒªÒÔij¸öÓû§µÄÉí·ÝÀ´ÇëÇó»á¼ûÆäËûЧÀÍ×ÊÔ´µÄ³¡¾°¡£¡£¡£
¹ØÓÚ²î±ðίÅɵÄÊÂÇéģʽ£¬£¬£¬¼ÙÉèAΪIIS Web Server£¬£¬£¬BΪSQL Server£¬£¬£¬AÐèҪʹÓÃÊý¾Ý¿âBÒÔÖ§³ÖÓû§»á¼û¡£¡£¡£
¹Å°åµÄÔ¼ÊøÎ¯ÅÉÊÇ¡°ÕýÏòµÄ¡±£¬£¬£¬Í¨¹ýÐÞ¸ÄЧÀÍAÊôÐÔ¡±msDS-AllowedToDelegateTo¡±£¬£¬£¬Ìí¼ÓЧÀÍBµÄSPN£¨Service Principle Name£©£¬£¬£¬ÉèÖÃÔ¼ÊøÎ¯Åɹ¤¾ß£¨Ð§ÀÍB£©£¬£¬£¬Ð§ÀÍA±ã¿ÉÒÔÄ£ÄâÓû§ÏòÓò¿ØÖÆÆ÷ÇëÇó»á¼ûЧÀÍBÒÔ»ñµÃTGSЧÀÍÆ±¾ÝÀ´Ê¹ÓÃЧÀÍBµÄ×ÊÔ´¡£¡£¡£
¶ø»ùÓÚ×ÊÔ´µÄÔ¼ÊøÎ¯ÅÉÔòÊÇÏà·´µÄ£¬£¬£¬Í¨¹ýÐÞ¸ÄЧÀÍBÊôÐÔ¡±msDS-AllowedToActOnBehalfOfOtherIdentity¡±£¬£¬£¬Ìí¼ÓЧÀÍAµÄSPN£¬£¬£¬µÖ´ïÈÃЧÀÍAÄ£ÄâÓû§»á¼ûB×ÊÔ´µÄÄ¿µÄ¡£¡£¡£
¹¥»÷ÔÀí
Çå¾²Ñо¿Ô±Elad ShamiÔÚÆä±¨¸æÖÐÖ¸³ö£¬£¬£¬ÎÞÂÛЧÀÍÕ˺ŵÄUserAccountControlÊôÐÔÊÇ·ñ±»ÉèTrustedToAuthForDelegation£¬£¬£¬Ð§ÀÍ×ÔÉí¶¼¿ÉÒÔŲÓÃS4U2SelfΪí§ÒâÓû§ÇëÇó»á¼û×Ô¼ºµÄTGSЧÀÍÆ±¾Ý¡£¡£¡£¿ÉÊǵ±Ã»ÓÐÉèÖÃʱ£¬£¬£¬Í¨¹ýS4U2SelfÇëÇó»ñµÃµÄTGSЧÀÍÆ±¾ÝÊDz»¿Éת·¢µÄ¡£¡£¡£
ÈôÊÇͨ¹ýS4U2Self»ñµÃµÄTGSЧÀÍÆ±¾Ý±»±ê¼ÇΪ¿Éת·¢£¬£¬£¬Ôò¸ÃƱ¾Ý¿ÉÒÔÔÚ½ÓÏÂÀ´µÄS4U2ProxyÖб»Ê¹Ó㬣¬£¬¶ø²»¿Éת·¢µÄTGSЧÀÍÆ±¾ÝÊÇÎÞ·¨Í¨¹ýS4U2Proxyת·¢µ½ÆäËûЧÀ;ÙÐйŰåµÄÔ¼ÊøÎ¯ÅÉÈÏÖ¤µÄ¡£¡£¡£
¿ÉÒªº¦ÔÚÓÚ£¬£¬£¬²»¿Éת·¢µÄTGSЧÀÍÆ±¾Ý¾¹È»¿ÉÒÔÓÃÓÚ»ùÓÚ×ÊÔ´µÄÔ¼ÊøÎ¯ÅÉ¡£¡£¡£S4U2Proxy»áÎüÊÕÕâÕŲ»¿Éת·¢µÄTGSЧÀÍÆ±¾Ý£¬£¬£¬ÇëÇóÏà¹ØÐ§ÀͲ¢×îºó»ñµÃÒ»ÕÅ¿Éת·¢µÄTGS ЧÀÍÆ±¾Ý¡£¡£¡£
¹¥»÷Á÷³Ì
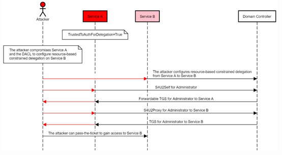
ÒýÓñ¨¸æÖÐÔͼ˵Ã÷¸Ã¹¥»÷°ì·¨£º
ÈôÊÇÄܹ»ÔÚBÉÏÉèÖûùÓÚ×ÊÔ´µÄÔ¼ÊøÎ¯ÅÉÈÃЧÀÍA»á¼û£¨ÓµÓÐÐÞ¸ÄЧÀÍBµÄmsDS-AllowedToActOnBehalfOfOtherIdentityÊôÐÔȨÏÞ£©£¬£¬£¬²¢Í¨¹ýЧÀÍAʹÓÃS4U2SelfÏòÓò¿ØÖÆÆ÷ÇëÇóí§ÒâÓû§»á¼û×ÔÉíµÄTGS ЧÀÍÆ±¾Ý£¬£¬£¬×îºóÔÙʹÓÃS4U2Proxyת·¢´ËƱ¾ÝÈ¥ÇëÇó»á¼ûЧÀÍBµÄTGSЧÀÍÆ±¾Ý£¬£¬£¬ÄÇô¾Í½«ÄÜÄ£Äâí§ÒâÓû§»á¼ûBµÄЧÀÍ£¡
ÐÞ¸´½¨Òé
»º½â²½·¥£º
1. ÔÚ¸ßȨÏÞÕË»§ÊôÐÔÉèÖÃÖУ¬£¬£¬½«ÆäÉèÖÃΪ¡°Ãô¸ÐÕË»§£¬£¬£¬²»¿É±»Î¯ÅÉ¡±¡£¡£¡£
2. ½«¸ßȨÏÞÕË»§¼ÓÈë±»±£»£»¤×é¡£¡£¡£
3. ÆôÓÃLDAPÊðÃûºÍchannel bindingÄÜÐÞ¸´Í¨¹ýNTLMÖм̵ÄÍâµØÌáȨ¡£¡£¡£
²Î¿¼Á´½Ó
https://shenaniganslabs.io/2019/01/28/Wagging-the-Dog.html


¾©¹«Íø°²±¸11010802024551ºÅ